instantly adjusts all your associated take-off - and then adjust your spreadsheets!

Responding to the industry’s needs for a taking-off tool that can, when required, work with Microsoft® Excel™, Visual Precision responded with DimSheet-Pro™.
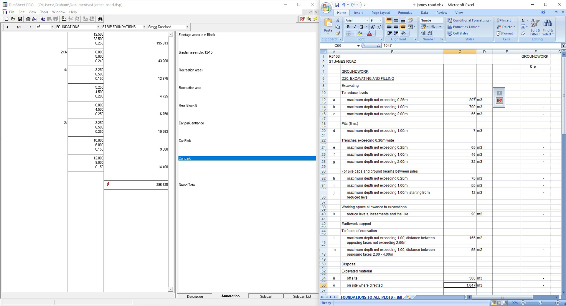
Using traditional style dimsheets, users are presented with a screen based version of their trusted and understood paper dimsheets. Immediately recognisable by all users, DimSheet-Pro™ offers all the usual tools associated with paper techniques including timesing, annotation and anding-on but with the additional power only a Windows based computer system can offer. All dimensions can be ‘linked’ offering the user the ability to construct complex take-offs with a ‘change one changes all’ type structure. Imagine being able to change the centreline measurement and see Dimsheet-Pro™ instantly adjusts all your associated take-off - and then adjust your spreadsheets! It’s not a dream but a reality. All this within a cheap package that offers an industry standard presentation makes DimSheet-Pro™ a cost effective must have.

For the latest DimSheet-Pro™️ price please contact us via the Contact Form
or Email: sales@visualprecision.co.uk or Telephone: 01543 262222
* Specifications may change without notice and are given as a guide only.
Call for current specification requirements prior to purchase.
DimSheet-Pro, HotLink and AutoCheck are registered trade marks or trade marks of Visual Precision Limited.
Microsoft and Excel™ are registered trademarks and trademarks of Microsoft Inc.
© Visual Precision Limited 2025. All rights reserved.
E&OE Specifications may change without notice.
If you would like to download a PDF copy of our latest DimSheet-Pro™ brochure to read at your own leisure please click on the DimSheet-Pro™ brochure icon.
Should you wish to download any other brochures from our range of Industry leading software products they can be found on our dedicated Brochure Download Page.
Why not see what DimSheet-Pro™ can do for your business!
One of our sales team will be pleased to run you through the the main features and benefits of our software and answer any questions you may have.
Find out why our industry leading software is used in over 20 countries worldwide.

Spreadsheets are good at many things - but taking-off isn’t one of them, they all need an additional taking-off tool to make them really effective. Enter DimSheet-Pro™
(tweet)Tutorials
In 1995 we released our first system with video driven Help tutorials - an industry first, and something that we uphold to this day. All our software products come with easy to navigate audio narrated video Help tutorials, designed to guide new users through the initial stages of use and to remind seasoned users how to use those less than frequently used functions. With alterative-word search, users can find the video segments they need, and, we keep our segments up-to-date, ensuring new functions and improved features are reflected in updated videos. Our Help systems never leave you at a loss.
Training
All Visual Precision software systems are available with both stock training courses for cost effective inclusion of smaller clients, as well as dedicated one-to-one tailored training courses for larger single client groups. Our courses, developed over 25 years in delivering on and off-site tuition, ensure clients maximise on their new investment and leverage their advantage to the full. All training is delivered by remote-to-desktop webinar presentation.
Subscriptions
All Visual Precision software comes automatically with a subscription service ensuring your software is kept up-to-date and keeping you ahead of your competition. Our after sales service doesn't stop there however, as with all our system subscriptions you have direct access to our web based Help centre for speedy resolution of all out of hours problems as well as access to product support by telephone, email and our direct-to-desktop remote support system.
Presentations
Web sites are great at many things, as are videos, but they can't replace a one-to-one presentation when you can confidentially ask all the questions import to you and your business and explore the software's abilities tailored in a way important to you. Our webinar 'shows' start the ball rolling, but for all our mission-critical packages a dedicated presentation is available for the asking.